home Projects 3D graphics jewelry home
links about me contact me

MUSYS

MAIN CONCEPT

The idea is already quite old, and was tested in the early 90s as a standalone station but it was totally unpractical because of the limited Hard disk storage and the slow CDwriters. Today with high speed networks it is possible to make a central storage facility and to instantly distribute the music to the shop that demands it. It may have a napster touch to it but it is totally legal. Compression and secure transmissions on a separate network or VPN should make it safe and fast. The advantages are numerous and beat conventional distribution by far.

All music is stored in one central place which eliminates all forms of distribution and logistics. Further on all music stored is available at every station instantly, so no more ordering or unavailable Titles. Also local titles become available worldwide at no extra cost. All that is required is to upload the title to the central storage an instantly it is available worldwide, the fastest distribution possible.

However I limited the system to titles that are older than 1 year to avoid system overload because of new releases which get sold in enormous quantities in the first few days. These titles would still be sold the normal way, pressed with the collector booklet.

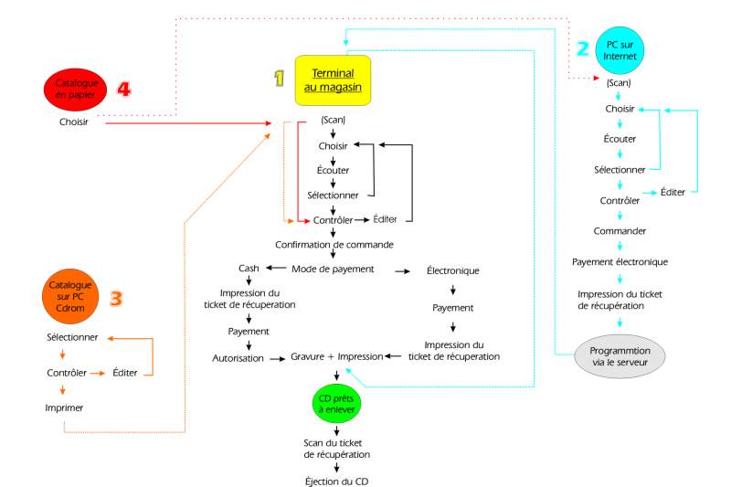
There are many ways to order, via the station in the shop, via internet and via cuecat catalog. All systems can be mixed and are adapted to the systems available to the client. The station in the shop allows to listen to the titles, order and burn right there within 10 minutes. Internet also offers the possibility to listen to titles and order the CD to be burned in the shop selected. Cuecat catalog allows to choose the titles and to directly access them via your home pc with cuecat reader or at the terminal in the shop. The CDrom catalog also offers to print cuecat barcodes for those who don't have internet access. The CD ordered via internet is burnt over night and stored until retreived with the printed barcode or with the code given. Payment is always electronically via Visa or other. Cash is only possible via shop terminal.

The terminal allows to chose titles, listen to them and edit track list. You can choose what medium you want them on, all forms of digital supports are supported, CD, MD, compact flash, SD, MMD, Stick memory and USB connection to MP3 players. CDs also get a label printed directly on to them.

The system is divided into 2 parts, one the production unit with all the electronics and robotics to make the CDs and MDs and the whole server system. And the terminal with the user interface. Up to 12 Terminals can be connected to 1 production unit.


PRODUCTION UNIT

The production unit stores up to 200 CDs with their boxes and 50 MDs 

The CD storage system is based on a new CDbox (see below) There are 6 CD writers which can write 24x and one CDprinter. The robot arm takes a CD puts it into a free Writer, then puts it into the printer, finally it drops the CD into a box and puts the box into the stack until it is retrieved with the code or barcode. The robot does all the CD manipulation. Due to the price of MDs you must insert a previously bought MD, also I don't know of faster MD recorders so recording time takes the length of the music chosen.  All of the manipulations are visible through windows. 

The shape is somehow strange, well that is what people said , some liked it some didn't. I know it isn't great but there were a few problems. 

1- I had to build the full scale model all alone in school so curves and fancy shapes were out of the question. only strait and flat panels or round corners.

2- I wanted to follow the style of the products to come out now(2001) like the intel mp3 player or 1st riovolt mp3CDplayer. It has like a aluminum sheet metal outside and blue lights and chrome buttons. the sheet metal should like it was stamped.

3-the shape is dictated by the stuff inside, everything is arranged so it uses the least space. so I just made a shape to cover everything. 

 

3D video still to come


TERMINAL

 

The Terminal has a touch screen an can be used standing up or you can sit on the retractable stool. All digital cards run over the terminal, Visa or chip card, and memory cards are loaded here. The headphone is sterilized via UV light in the support. The memory cards only take a few seconds to load. There is also a barcode printer that makes a slip to retrieve the CD in the Production unit and there is an integrated barcode scanner for cuecat catalogs and printed barcodes. The terminals fit together modularly.


CD CASE

The CD case is a totally new packaging. To open push on the sides and the front opens to slide in or out the CD. There are little flaps to open so you can click a few cases together and the little stubs allow the robot to handle them easily and allow a simple yet effective storage system. Even production is much simpler since they can be injected in 1 piece out of cheap PP.No more assembling and they are much thinner at 6mm

A little video of how the CD box works 70K divx avi

A little video of how the CD box stacks 70k divx avi